Editor de modelos Gráficos JUICE

Da ILMS-Wiki

Índice

Introdução

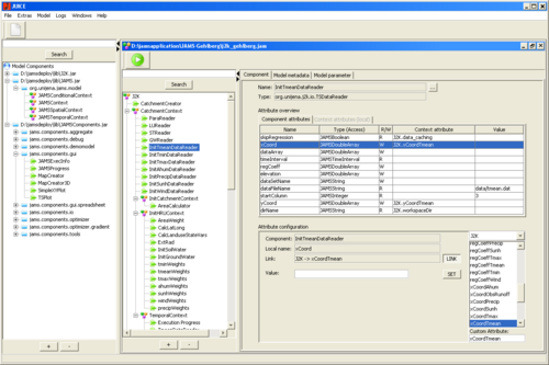
O JUICE é um editor gráfico para a geração de definições de modelos JAMS Para chamar o JUICE quase os mesmos argumentos de linha de comando são válidos como eles são para o JAMS. A única diferença é que usando a opção "-m" ou "--model" a arquivo de definição de modelo é dada e não arquivo de configuração do modelo Se JUICE for chamado sem argumentos, um novo arquivo de configuração do sistema com configurações padrão será criado no diretório de execução. A imagem a seguir mostra o JUICE depois que uma definição de modelo tiver sido carregada.

JUICE mit geladenem Modell

Modelos e Árvores

A seção esquerda da janela mostra todos os componentes JAMS disponíveis em uma estrutura de árvore (biblioteca em árvore) - estruturada de acordo com arquivos Java e pacotes. Componentes de contexto são visualizadas por um Contextcomp.png, os componentes restantes são indicados por um Standardcomp.png. No menu de contexto (clicando-se com o botão direito do mouse em um dos componentes) ou clicando duas vezes sobre os componentes de todas as meta-informações do componente correspondente podem ser visualizadas.

Se a definição do modelo tiver sido carregada (usando os parâmetros correspondentes no início ou no menu File->Load) ou um novo modelo foi gerado (usando o menu File-> New), a seção direita da janela mostra a estrutura do modelo e todas as outras propriedades em uma sub-janela separada (modelo de janela), já que muitos modelos – de acordo com a necessidade – podem estar abertos simultaneamente. Alternar entre janelas modelo pode ser feito através do item de menu "Windows".

Na seção esquerda dentro da janela de um modelo, a estrutura hierárquica do mesmo é mostrada como uma árvore (árvore modelo). Os nós representam o próprio modelo. Componentes do novo modelo podem ser adicionados usando “drag & drop”, ou seja, arrastando o modelo de componente no contexto selecionado. O ponto de partida é a árvore de biblioteca ou árvore do modelo. Ao fazer isso, os componentes do modelo podem, portanto, ser relocados ou copiados entre dois contextos dentro de uma árvore do modelo. Note-se que, se a fonte para os componentes do modelo for a árvore da biblioteca, esses componentes só podem ser copiados. Se a fonte for a mesma ou uma árvore de modelo diferente, arrastar e copiar os componentes é possível. A configuração padrão é arrastar; simultaneamente clicando no botão "CTRL" o componente será copiado. Ao copiar ou arrastar os componentes de contexto de um modelo entre duas árvores ou dentro de uma árvore de modelo, a árvore inteira será transferida, correspondente à árvore parcial. Isto torna possível copiar modelos parciais inteiros sem quaisquer problemas.

Componentes e seus atributos

Propriedades Gerais

Atributos de contexto

Parâmetros de modelo

Assistente de Otimização

Uma ferramenta adicional para gerar contextos de otimização está disponível em:
Download: Ficheiro:OptimizationWizard.zip

Noutras línguas